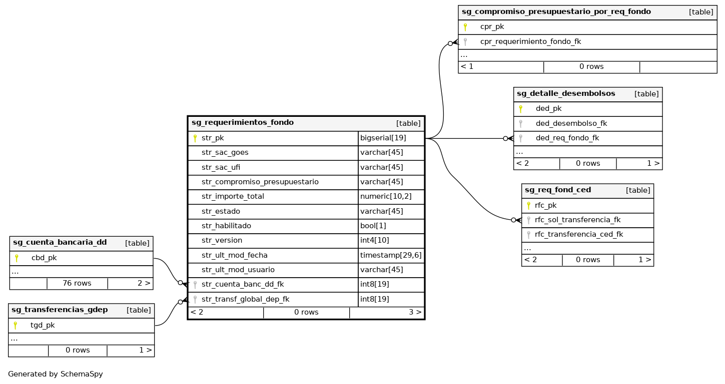
Columns
| Column | Type | Size | Nulls | Auto | Default | Children | Parents | Comments | |||||||||||||||
|---|---|---|---|---|---|---|---|---|---|---|---|---|---|---|---|---|---|---|---|---|---|---|---|
| str_pk | bigserial | 19 | √ | nextval('finanzas.sg_solicitudes_transferencia_pk_seq'::regclass) |
|
|
Número correlativo autogenerado. |
||||||||||||||||
| str_sac_goes | varchar | 45 | √ | null |
|
|
Código SAC de Hacienda del registro. |
||||||||||||||||
| str_sac_ufi | varchar | 45 | √ | null |
|
|
Código SAC de la Unidad Financiera el registro. |
||||||||||||||||
| str_compromiso_presupuestario | varchar | 45 | √ | null |
|
|
Muestra el compromiso presupuestario del registro. |
||||||||||||||||
| str_importe_total | numeric | 10,2 | √ | null |
|
|
Muestra el valor del importe total del registro |
||||||||||||||||
| str_estado | varchar | 45 | √ | null |
|
|
Muesta el estado del registro |
||||||||||||||||
| str_habilitado | bool | 1 | √ | null |
|
|
Indica si el registro se encuentra habilitado(true) o inhabilitado(false). |
||||||||||||||||
| str_version | int4 | 10 | √ | null |
|
|
Versión del registro. |
||||||||||||||||
| str_ult_mod_fecha | timestamp | 29,6 | √ | null |
|
|
Última fecha en la que se modificó el registro. |
||||||||||||||||
| str_ult_mod_usuario | varchar | 45 | √ | null |
|
|
Último usuario que modificó el registro. |
||||||||||||||||
| str_cuenta_banc_dd_fk | int8 | 19 | √ | null |
|
|
Número de referencia a cuenta bancaria de dirección departamental del registro |
||||||||||||||||
| str_transf_global_dep_fk | int8 | 19 | null |
|
|
Número de referencia a transferencia global dep. en el registro |
Indexes
| Constraint Name | Type | Sort | Column(s) |
|---|---|---|---|
| sg_solicitudes_transferencia_pkey | Primary key | Asc | str_pk |



