Columns
| Column | Type | Size | Nulls | Auto | Default | Children | Parents | Comments | |||
|---|---|---|---|---|---|---|---|---|---|---|---|
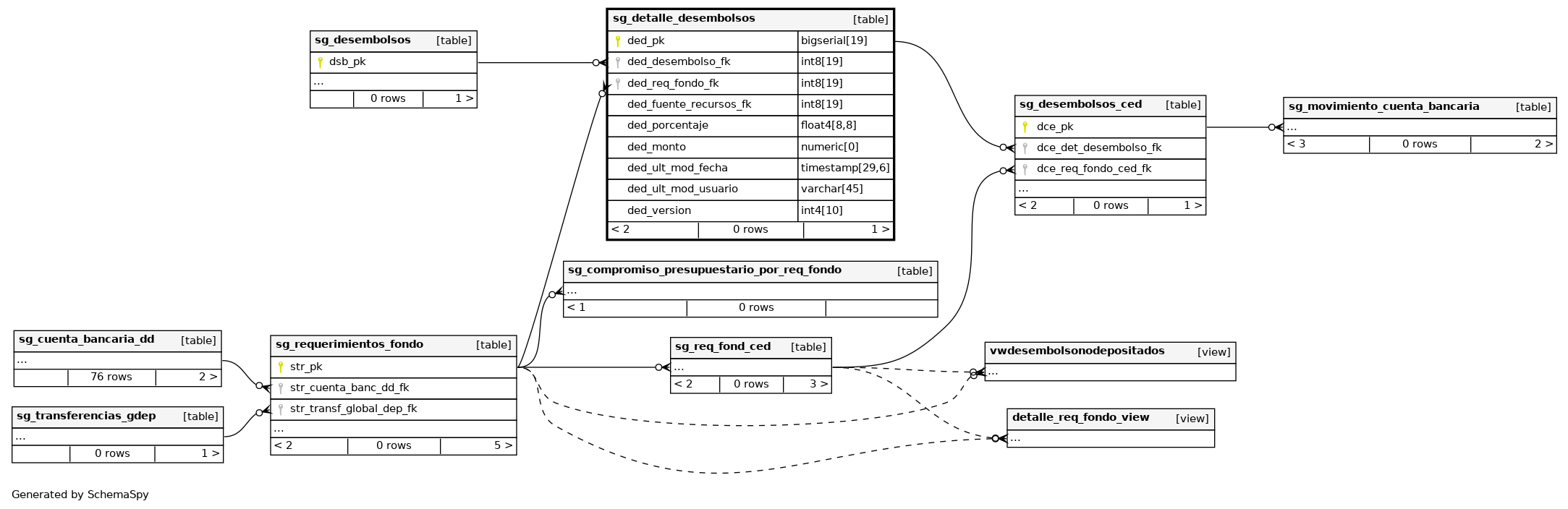
| ded_pk | bigserial | 19 | √ | nextval('finanzas.sg_detalle_desembolsos_pk_seq'::regclass) |
|
|
Número correlativo autogenerado. |
||||
| ded_desembolso_fk | int8 | 19 | null |
|
|
Número de referencia del desembolso. |
|||||
| ded_req_fondo_fk | int8 | 19 | null |
|
|
Número de referencia de un requerimiento de fondo |
|||||
| ded_fuente_recursos_fk | int8 | 19 | null |
|
|
Número de referencia de la fuente de recursos. |
|||||
| ded_porcentaje | float4 | 8,8 | null |
|
|
Porcentaje del desembolso de el requerimiento de fondo del registro |
|||||
| ded_monto | numeric | 0 | null |
|
|
Monto del desembolso del requerimiento de fondo del registro |
|||||
| ded_ult_mod_fecha | timestamp | 29,6 | √ | null |
|
|
Última fehca de modificación del registro. |
||||
| ded_ult_mod_usuario | varchar | 45 | √ | null |
|
|
Último usuario que modifico el registro. |
||||
| ded_version | int4 | 10 | √ | null |
|
|
Versión del registro. |
Indexes
| Constraint Name | Type | Sort | Column(s) |
|---|---|---|---|
| sg_sg_detalle_desembolsos_pkey | Primary key | Asc | ded_pk |



