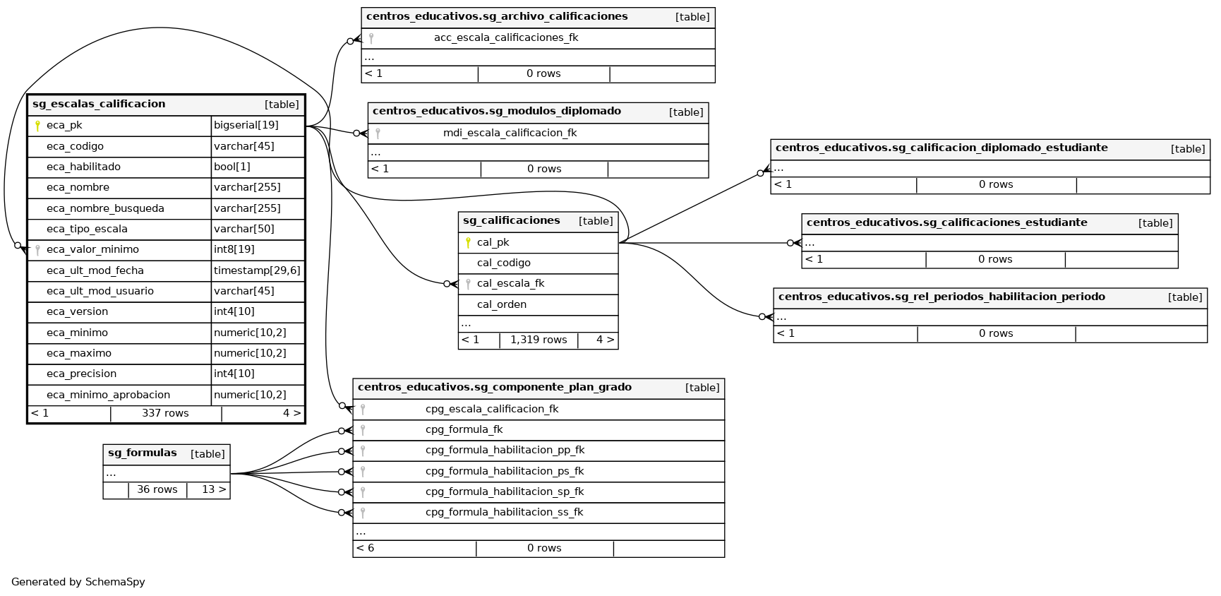
Columns
| Column | Type | Size | Nulls | Auto | Default | Children | Parents | Comments | ||||||||||||
|---|---|---|---|---|---|---|---|---|---|---|---|---|---|---|---|---|---|---|---|---|
| eca_pk | bigserial | 19 | √ | nextval('catalogo.sg_escalas_calificacion_eca_pk_seq'::regclass) |
|
|
Número correlativo autogenerado. |
|||||||||||||
| eca_codigo | varchar | 45 | √ | null |
|
|
Código del registro. |
|||||||||||||
| eca_habilitado | bool | 1 | √ | null |
|
|
Indica si el registro se encuentra habilitado(true) o inhabilitado(false). |
|||||||||||||
| eca_nombre | varchar | 255 | √ | null |
|
|
Nombre del registro. |
|||||||||||||
| eca_nombre_busqueda | varchar | 255 | √ | null |
|
|
Nombre del registro normalizado para búsquedas. |
|||||||||||||
| eca_tipo_escala | varchar | 50 | √ | null |
|
|
Tipo de escala de calificación, toma los valores NUMÉRICA o CONCEPTUAL. |
|||||||||||||
| eca_valor_minimo | int8 | 19 | √ | null |
|
|
Valor mínimo de aprobación de la escala de califiación. |
|||||||||||||
| eca_ult_mod_fecha | timestamp | 29,6 | √ | null |
|
|
Última fecha en la que se modificó el registro. |
|||||||||||||
| eca_ult_mod_usuario | varchar | 45 | √ | null |
|
|
Último usuario que modificó el registro. |
|||||||||||||
| eca_version | int4 | 10 | √ | null |
|
|
Versión del registro. |
|||||||||||||
| eca_minimo | numeric | 10,2 | √ | null |
|
|
||||||||||||||
| eca_maximo | numeric | 10,2 | √ | null |
|
|
||||||||||||||
| eca_precision | int4 | 10 | √ | null |
|
|
||||||||||||||
| eca_minimo_aprobacion | numeric | 10,2 | √ | null |
|
|
Indexes
| Constraint Name | Type | Sort | Column(s) |
|---|---|---|---|
| sg_escalas_calificacion_pkey | Primary key | Asc | eca_pk |
| eca_codigo_uk | Must be unique | Asc | eca_codigo |
| eca_nombre_uk | Must be unique | Asc | eca_nombre |
| sg_escala_calificacion_tipo_idx | Performance | Asc | eca_tipo_escala |

