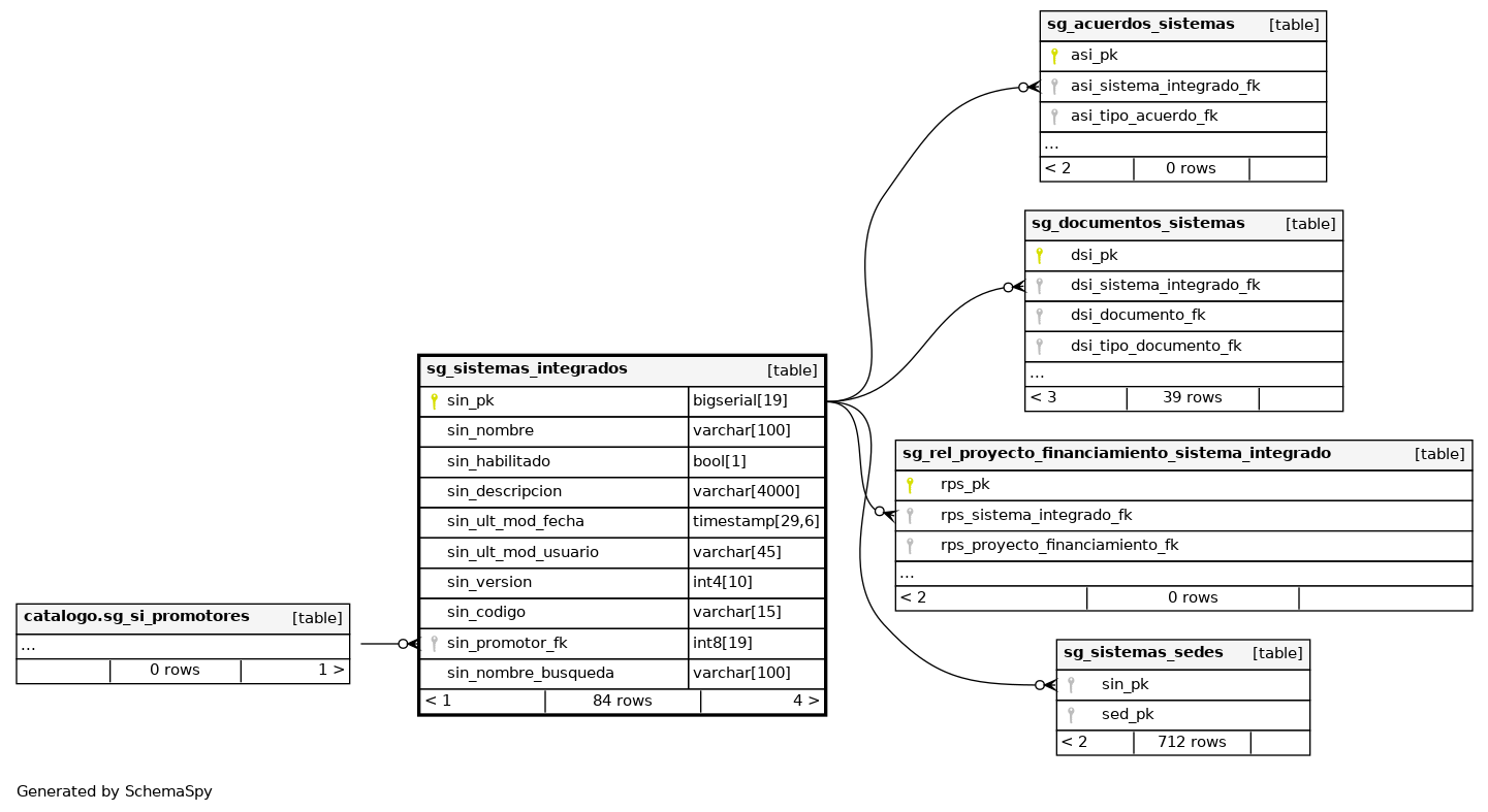
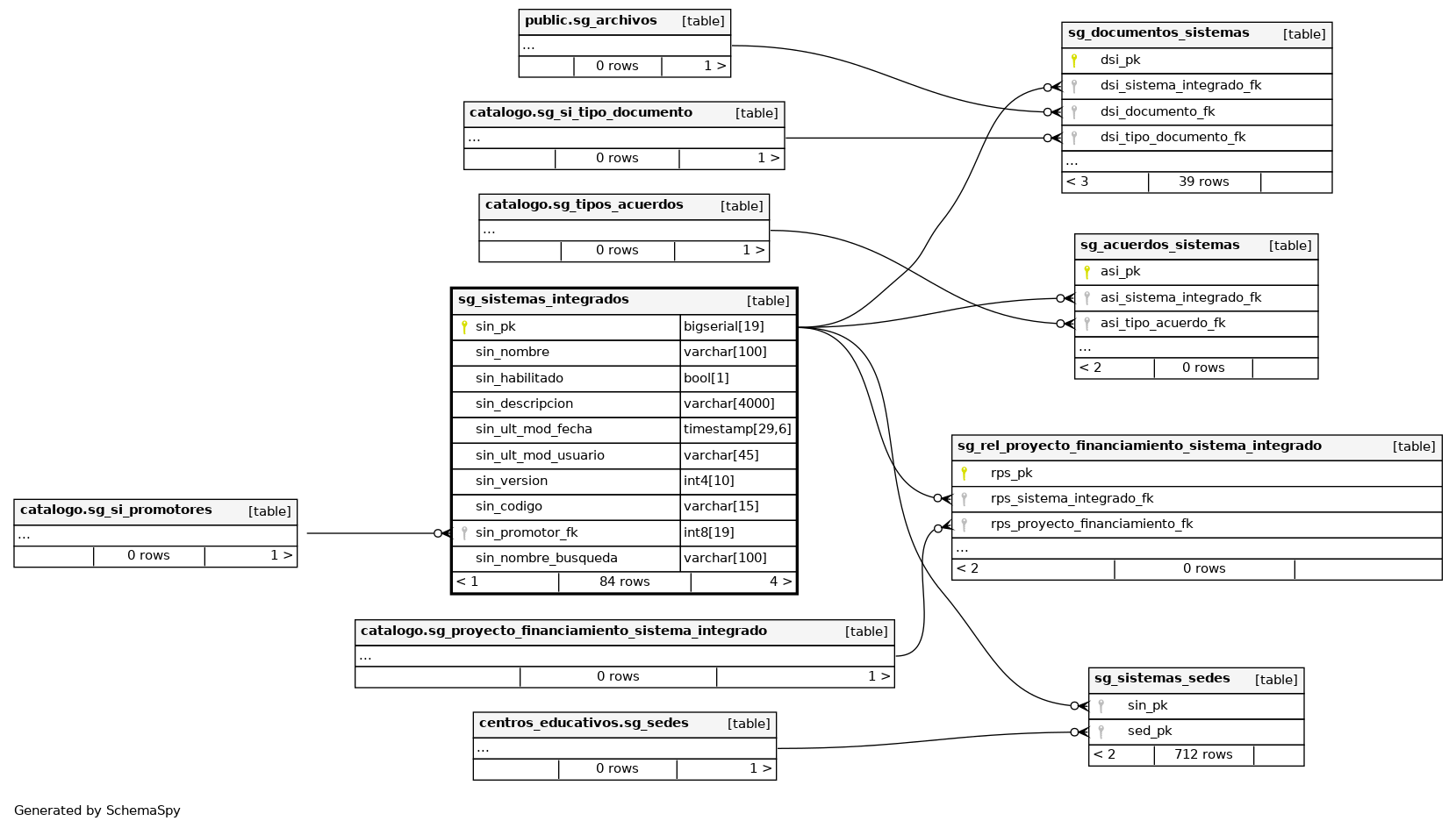
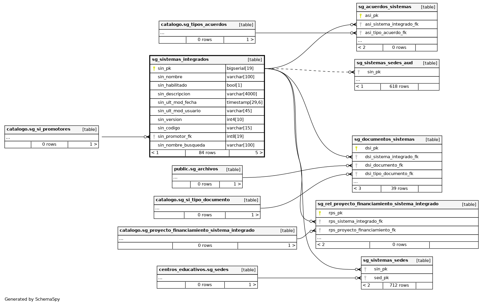
Columns
| Column | Type | Size | Nulls | Auto | Default | Children | Parents | Comments | |||||||||||||||
|---|---|---|---|---|---|---|---|---|---|---|---|---|---|---|---|---|---|---|---|---|---|---|---|
| sin_pk | bigserial | 19 | √ | nextval('sistemas_integrados.sg_sistemas_integrados_sin_pk_seq'::regclass) |
|
|
Número correlativo autogenerado. |
||||||||||||||||
| sin_nombre | varchar | 100 | √ | null |
|
|
Nombre del registro. |
||||||||||||||||
| sin_habilitado | bool | 1 | √ | null |
|
|
Inidica si esta habilitado el registro. |
||||||||||||||||
| sin_descripcion | varchar | 4000 | √ | null |
|
|
Descripción del registro. |
||||||||||||||||
| sin_ult_mod_fecha | timestamp | 29,6 | √ | null |
|
|
Última fecha en la que se modificó el registro. |
||||||||||||||||
| sin_ult_mod_usuario | varchar | 45 | √ | null |
|
|
Último usuario que modificó el registro. |
||||||||||||||||
| sin_version | int4 | 10 | √ | null |
|
|
Versión del registro |
||||||||||||||||
| sin_codigo | varchar | 15 | √ | null |
|
|
|||||||||||||||||
| sin_promotor_fk | int8 | 19 | √ | null |
|
|
|||||||||||||||||
| sin_nombre_busqueda | varchar | 100 | √ | null |
|
|
Indexes
| Constraint Name | Type | Sort | Column(s) |
|---|---|---|---|
| sg_sistemas_integrados_pkey | Primary key | Asc | sin_pk |



