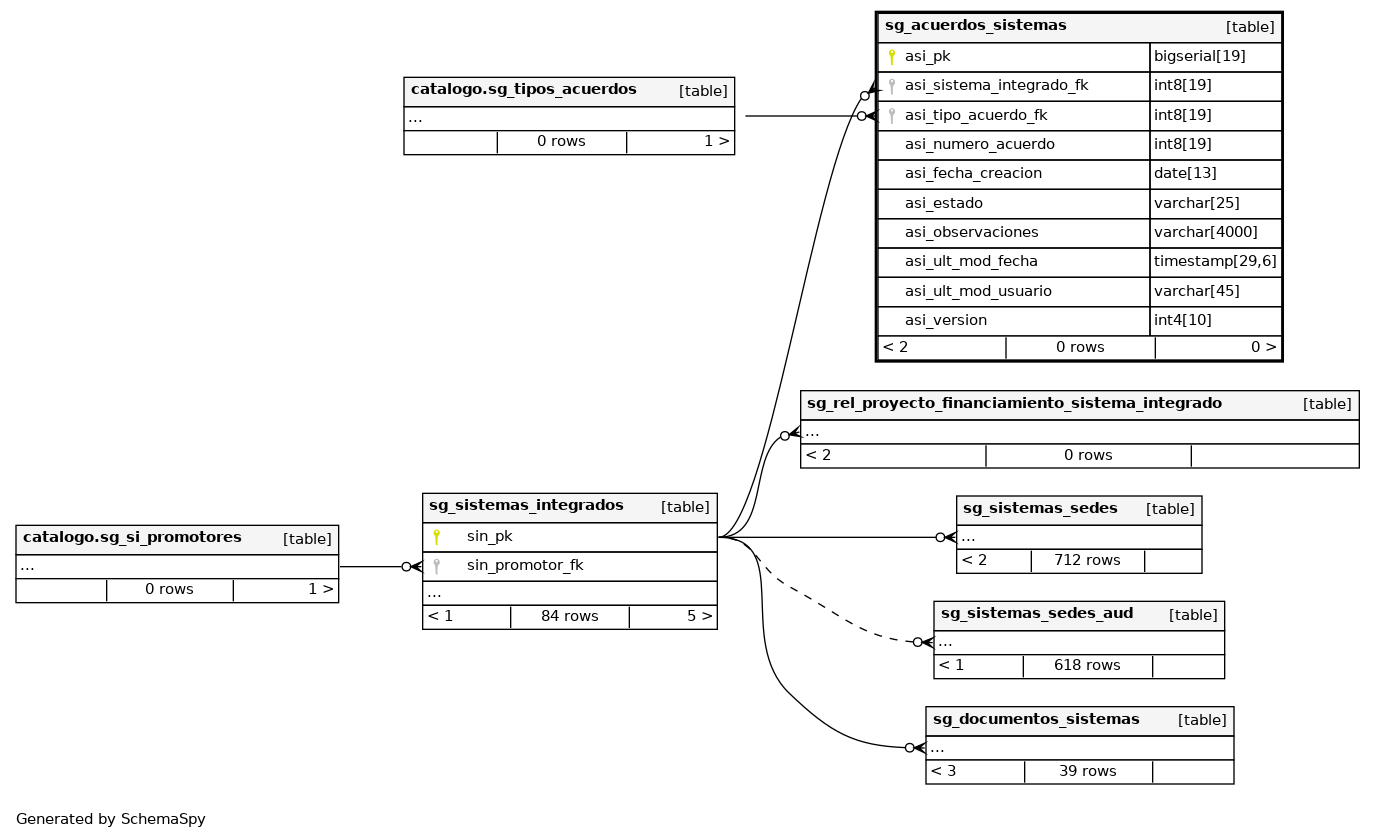
Columns
| Column | Type | Size | Nulls | Auto | Default | Children | Parents | Comments | |||
|---|---|---|---|---|---|---|---|---|---|---|---|
| asi_pk | bigserial | 19 | √ | nextval('sistemas_integrados.sg_acuerdos_sistemas_asi_pk_seq'::regclass) |
|
|
Número correlativo autogenerado. |
||||
| asi_sistema_integrado_fk | int8 | 19 | null |
|
|
Llave foránea que hace referencia al sistema integrado. |
|||||
| asi_tipo_acuerdo_fk | int8 | 19 | null |
|
|
Llave foránea que hace referencia al tipo de acuerdo. |
|||||
| asi_numero_acuerdo | int8 | 19 | √ | null |
|
|
Número del acuerdo. |
||||
| asi_fecha_creacion | date | 13 | √ | null |
|
|
Fecha de creación del registro. |
||||
| asi_estado | varchar | 25 | √ | null |
|
|
Estado del registro. |
||||
| asi_observaciones | varchar | 4000 | √ | null |
|
|
Observaciones del registro. |
||||
| asi_ult_mod_fecha | timestamp | 29,6 | √ | null |
|
|
Última fecha en la que se modificó el registro. |
||||
| asi_ult_mod_usuario | varchar | 45 | √ | null |
|
|
Último usuario que modificó el registro. |
||||
| asi_version | int4 | 10 | √ | null |
|
|
Versión del registro |
Indexes
| Constraint Name | Type | Sort | Column(s) |
|---|---|---|---|
| sg_acuerdos_sistemas_pkey | Primary key | Asc | asi_pk |



