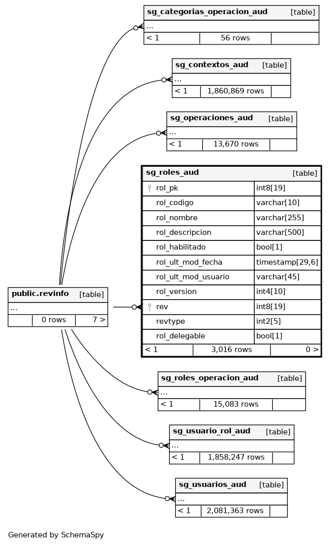
Columns
| Column | Type | Size | Nulls | Auto | Default | Children | Parents | Comments | |||
|---|---|---|---|---|---|---|---|---|---|---|---|
| rol_pk | int8 | 19 | null |
|
|
||||||
| rol_codigo | varchar | 10 | √ | null |
|
|
|||||
| rol_nombre | varchar | 255 | √ | null |
|
|
|||||
| rol_descripcion | varchar | 500 | √ | null |
|
|
|||||
| rol_habilitado | bool | 1 | √ | null |
|
|
|||||
| rol_ult_mod_fecha | timestamp | 29,6 | √ | null |
|
|
|||||
| rol_ult_mod_usuario | varchar | 45 | √ | null |
|
|
|||||
| rol_version | int4 | 10 | √ | null |
|
|
|||||
| rev | int8 | 19 | √ | null |
|
|
|||||
| revtype | int2 | 5 | √ | null |
|
|
|||||
| rol_delegable | bool | 1 | √ | null |
|
|



