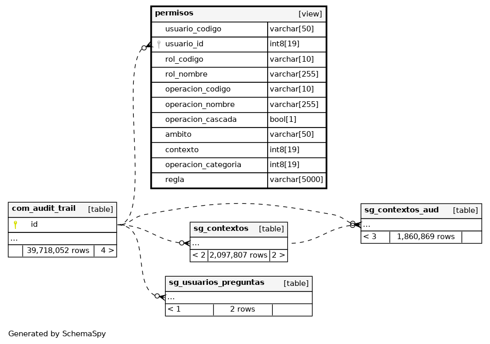
Columns
| Column | Type | Size | Nulls | Auto | Default | Children | Parents | Comments | |||
|---|---|---|---|---|---|---|---|---|---|---|---|
| usuario_codigo | varchar | 50 | √ | null |
|
|
|||||
| usuario_id | int8 | 19 | √ | null |
|
|
|||||
| rol_codigo | varchar | 10 | √ | null |
|
|
|||||
| rol_nombre | varchar | 255 | √ | null |
|
|
|||||
| operacion_codigo | varchar | 10 | √ | null |
|
|
|||||
| operacion_nombre | varchar | 255 | √ | null |
|
|
|||||
| operacion_cascada | bool | 1 | √ | null |
|
|
|||||
| ambito | varchar | 50 | √ | null |
|
|
|||||
| contexto | int8 | 19 | √ | null |
|
|
|||||
| operacion_categoria | int8 | 19 | √ | null |
|
|
|||||
| regla | varchar | 5000 | √ | null |
|
|


