Columns
| Column | Type | Size | Nulls | Auto | Default | Children | Parents | Comments | |||
|---|---|---|---|---|---|---|---|---|---|---|---|
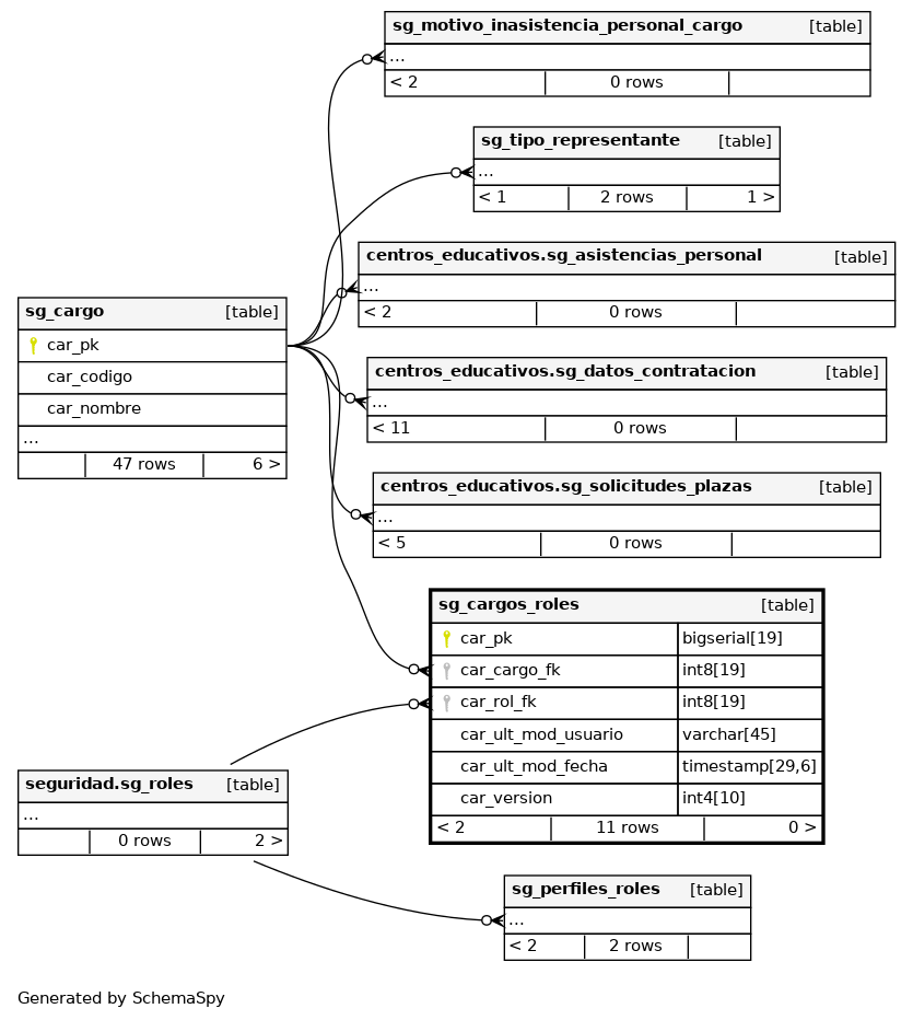
| car_pk | bigserial | 19 | √ | nextval('catalogo.sg_cargos_roles_pk_seq'::regclass) |
|
|
Número correlativo autogenerado. |
||||
| car_cargo_fk | int8 | 19 | null |
|
|
Clave foránea de Cargo. |
|||||
| car_rol_fk | int8 | 19 | null |
|
|
Clave Foranea de Rol. |
|||||
| car_ult_mod_usuario | varchar | 45 | √ | null |
|
|
Última fecha en la que se modificó el registro. |
||||
| car_ult_mod_fecha | timestamp | 29,6 | √ | null |
|
|
Última fecha en la que se modificó el registro. |
||||
| car_version | int4 | 10 | √ | null |
|
|
Indexes
| Constraint Name | Type | Sort | Column(s) |
|---|---|---|---|
| sg_cargo_roles_pk | Primary key | Asc | car_pk |

