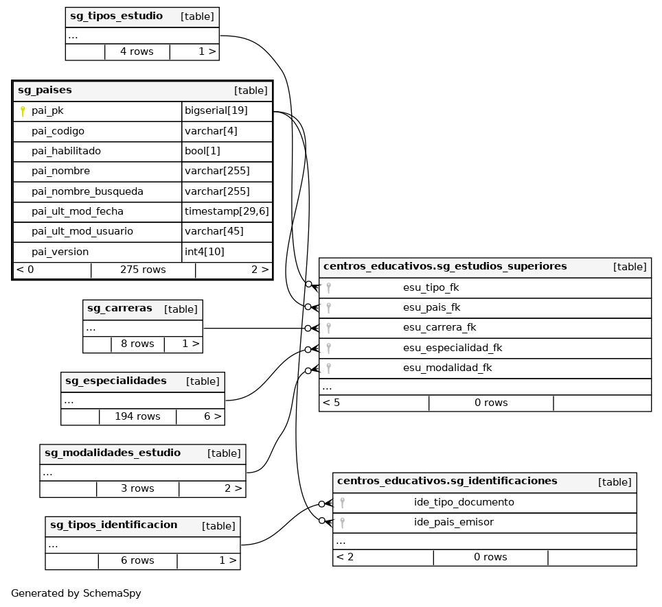
Columns
| Column | Type | Size | Nulls | Auto | Default | Children | Parents | Comments | ||||||
|---|---|---|---|---|---|---|---|---|---|---|---|---|---|---|
| pai_pk | bigserial | 19 | √ | nextval('catalogo.sg_paises_pai_pk_seq'::regclass) |
|
|
Número correlativo autogenerado. |
|||||||
| pai_codigo | varchar | 4 | √ | null |
|
|
Código de identificación del país (ISO 3166-1). |
|||||||
| pai_habilitado | bool | 1 | √ | null |
|
|
Indica si el país se encuentra habilitado(true) o inhabilitado(false). |
|||||||
| pai_nombre | varchar | 255 | √ | null |
|
|
Nombre del país. |
|||||||
| pai_nombre_busqueda | varchar | 255 | √ | null |
|
|
Nombre del país normalizado para búsquedas. |
|||||||
| pai_ult_mod_fecha | timestamp | 29,6 | √ | null |
|
|
Última fecha en la que fue modificado el registro. |
|||||||
| pai_ult_mod_usuario | varchar | 45 | √ | null |
|
|
Último usuario en modificar el registro. |
|||||||
| pai_version | int4 | 10 | √ | null |
|
|
Versión del registro. |
Indexes
| Constraint Name | Type | Sort | Column(s) |
|---|---|---|---|
| sg_pais_pkey | Primary key | Asc | pai_pk |
| pai_codigo_uk | Must be unique | Asc | pai_codigo |
| pai_nombre_uk | Must be unique | Asc | pai_nombre |

